Request Management: New AD User Request

The New AD User Request process enables users to request a new Active Directory user account to be created. You can incorporate integration with Ivanti Process Manager (LPM) to automate the creation of the AD account.

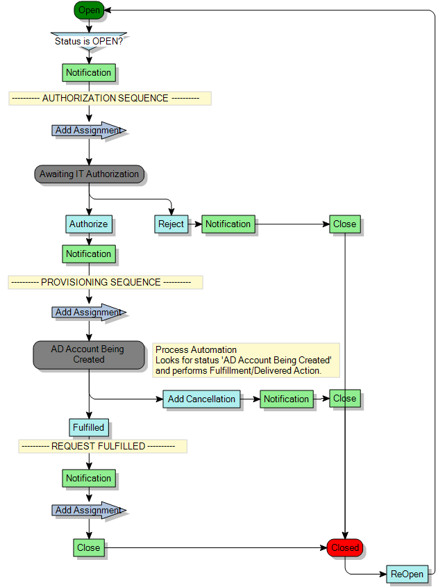
When the Request has been saved, the originator is notified of the details of the Request, and the Request is assigned to the group selected in the IT Authorisation list on the window for the selected service.

At this point the Request can be rejected or authorised. If it is rejected, the Request moves to the Closed status; if it is authorised it is assigned to the SA user for provisioning. You need to change this assignment. We recommend that you assign the Request to a group or a role.

The AD Account Being Created status provides a location to add integration with a tool such as LPM that can automate the creation of an AD account. From this status you can either cancel the Request, which moves it to the Closed status, or fulfill the Request.

When the Request has been fulfilled, the originator is notified, and it is assigned to the Raise User and automatically closed.

Process diagram

Optional actions for each status:

Status

Optional actions

Open

None

Awaiting IT Authorisation

Add Note
Add Assignment

AD Account Being Created

Add Note
Add Assignment

Closed

None