Ressources humaines : Incident RH

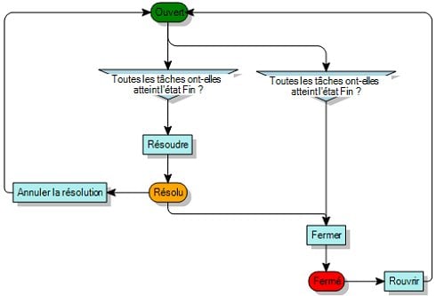
Le processus Incident RH est un processus simple de traitement des incidents liés aux ressources humaines. Vous pouvez soit fermer les incidents RH directement, soit les résoudre et les fermer séparément (procédure en deux étapes). Si nécessaire, vous pouvez remettre les incidents RH résolus ou fermés à l'état Ouvert.

Vous ne pouvez pas résoudre ou fermer un incident RH si certaines tâches n'ont pas été achevées.

Diagramme de processus

Actions facultatives pour chaque état :

État

Actions facultatives

Ouvrir

Ajouter une affectation
Ajouter une pièce jointe

Ajouter une note

Ajouter une tâche

Résolu

Ajouter une pièce jointe
Ajouter une note

Fermé

Aucun