Управление запросами: Запрос общего обслуживания

Запрос общего обслуживания используется для выполнения процессов запросов услуг, которые расширяют возможности мероприятий в соответствии с требованиями вашей организации. Далее представлена состоящая из трех разделов диаграмма процесса и их подробное описание.

диаграмма процесса

диаграмма процесса

диаграмма процесса

В процессе запроса общего обслуживания содержится шесть составляющих:

  1. Создание
  2. Авторизация
  3. Проверка наличия на складе
  4. Подготовка
  5. Запрос оформлен
  6. Отказ от подписки

Данные элементы представлены ниже более детально.

Создание последовательности

Если запрашиваемый элемент конфигурации не был выбран (например, если конечный пользователь зарегистрировал общий запрос), процесс назначается группе Service Desk и получает статус Ожидание ответа; иначе он перемещается в решение Это родительский комплект?. Со статусом Ожидание ответа вы можете использовать действие Назначить для меня для назначения запроса текущему пользователю и также добавить примечание. Действие Добавить примечание добавляет примечание и также извещает выбранных аналитиком пользователей (конечные пользователи не могут настраивать оповещение других пользователей). Кроме того, всегда оповещается текущей назначенный пользователь, если только это не создавший пользователь.

Функции Назначить для меня и Добавить примечание были представлены ранее и используются на протяжении всего данного процесса.

С текущим статусом Ожидание ответа действие Заполнение обязательных данных следует за принятием решения о том, какие тесты будут использоваться для оценки атрибута Это родительский комплект в объекте "Запрос". По умолчанию в дизайнере объектов этот атрибут имеет значение - False, которое переводит процесс на этап последовательности авторизации. Однако этот атрибут имеет значение True для дочерних запросов, созданных процессом запроса комплекта (см. раздел Управление запросами: Запрос комплекта). Когда значение атрибута Это родительский комплект установлено в True, процесс игнорирует последовательность авторизации, так как он уже авторизован во время процесса запроса комплекта.

диаграмма процесса

Последовательность авторизации

Последовательность авторизации дублируется в других процессах.

Возможно использование четырех видов авторизаций, что зависит от значений установленных в окне для выбранной в запросе услуги:

  • Если в окне услуги установлен параметр Требуется авторизация линейного менеджера?, запрос назначается для авторизации менеджером создавшего пользователя (как установлено в окне конечного пользователя компонента администрирования).Если диалог Создавший пользователь не имеет значения в поле Линейный менеджер, тогда запрос назначается группе Service Desk.
  • Если значение выбирается в списке Авторизация обслуживания в окне услуги, запрос назначается для авторизации ролью ServiceTeamManager.
  • Если в списке окна услуги ИТ-авторизация выбрана группа, запрос назначается для авторизации данной группе.
  • Если в окне услуги в списке Бизнес-авторизация выбрана роль, запрос назначается роли для авторизации.

На каждом из этих этапов назначенное лицо может авторизовать или отклонить запрос. Если запрос будет отклонен, он будет закрыт с состоянием - отклонен; если запрос будет авторизован всеми необходимыми лицами, он будет переведен на этап проверки наличия на складе.

диаграмма процесса

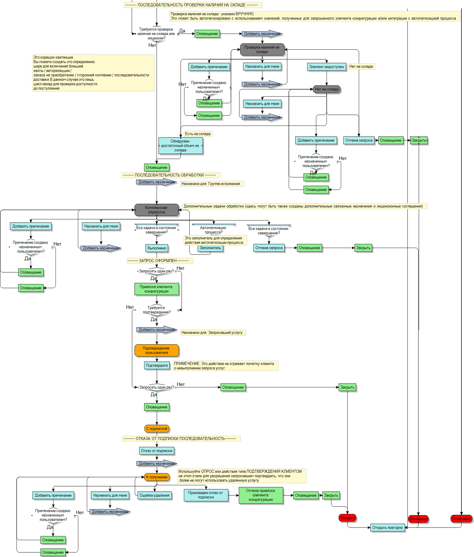
Последовательность проверки наличия на складе

Последовательность проверки наличия на складе используется для подтверждения наличия лицензии или элементов на складе для запрошенной услуги.

Если параметр Требуется проверка наличия на складе или лицензии? НЕ установлен в окне услуги, процесс игнорирует последовательность проверки наличия на складе, иначе он будет назначен для пользователя SA. Иначе он назначается для Группа для проверки на складе и Пользователь для проверки на складе, которые были выбраны в окне для запрошенного элемента конфигурации. Далее вы сможете добавить другие действия проверки наличия на складе для удовлетворения ваших особых требований.

На этом этапе запрос может быть отменен, после чего он будет закрыт с состоянием - отменен, или будет получено подтверждение наличия на складе с переводом запроса на этап последовательности комплексной обработки. На данном промежуточном этапе элемент может быть идентифицирован как недоступный, что переведет процесс в состояние Нет на складе. Вы можете создать запрос для идентификации запросов в этом состоянии для последовательного отслеживания элементов, которые отсутствуют на складе.

диаграмма процесса

Последовательность комплексной обработки

После авторизации и необходимой проверки наличия на складе запрос назначается группе, выбранной в окне услуг в списке Группа исполнения.

Последовательность комплексной обработки содержит заполнитель, который может быть заменен какой-либо автоматизацией процесса, например, интеграцией с платформой автоматизации Ivanti Process Manager (LPM).

диаграмма процесса

Запрос оформлен

Если предоставляемая услуга является единожды запрашиваемой, автоматическое действие свяжет запрашиваемый элемент с создавшим пользователем.

Если в окне услуги установлен параметр Требуется подтверждение клиента? для запрошенной услуги, запрос назначается для создавшего пользователя для подтверждения того, что запрос услуги получен.

Если услуга НЕ является единожды запрашиваемой, запрос будет переведен статус завершения для закрытия. Если услуга является единожды запрашиваемой, запрос переводится в состояние выполнения - С подпиской.

диаграмма процесса

Последовательность отказа от подписки

Если конечный пользователь запросит единожды исполняемую услугу, процесс получит статус - С подпиской. Конечный пользователь затем может выполнить действие Отказ от подписки для прекращения подписки. Затем запрос назначается пользователю SA. Это необходимо изменить. Рекомендуется назначить запрос для группы или роли.

После удаления у пользователя услуги ссылка между пользователем и элементом конфигурации автоматически разрывается, и запрос закрывается.

диаграмма процесса

Дополнительные действия для каждого статуса:

Статус

Дополнительные действия

Открыто

Нет

Ожидание ответа

Добавить назначение
Добавить вложение

Ожидание авторизации

Добавить вложение

Ожидание авторизации услуги

Добавить вложение

Ожидание авторизации ИТ-группой

Добавить вложение

Ожидание бизнес-авторизации

Добавить вложение

Проверка наличия на складе

Добавить назначение
Добавить вложение
Добавить задачу

Нет на складе

Добавить назначение
Добавить вложение
Добавить задачу

Подготовка

Добавить назначение
Добавить вложение
Добавить задачу

Подтверждение пользователя

Добавить вложение
Добавить примечание

С подпиской

Нет

К получению

Добавить назначение
Добавить вложение
Добавить задачу

Закрыто

Нет

Отменено

Нет

Отклонено

Нет