请求管理:硬件请求
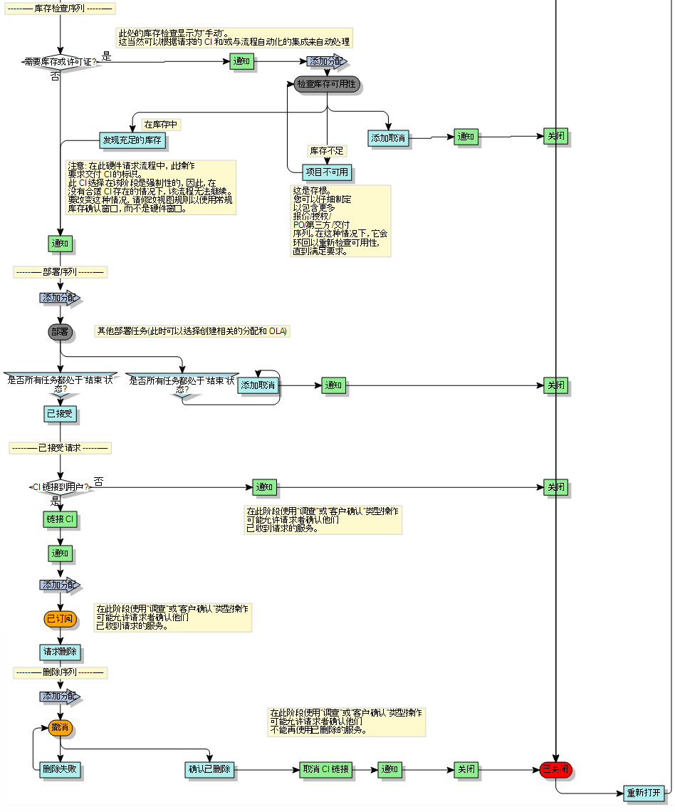
硬件请求流程是常规服务请求的一个变式,如请求管理:常规服务请求中所述。
当最初保存请求时,会通知发起人关于请求的情况,并且请求会进入授权序列。该流程开始时的授权序列与常规服务请求流程中的序列相同。
流程的其余部分也与常规服务请求非常类似,并且包括可以根据需要添加步骤的位置以包含采购和交付流程。
Service Desk help
硬件请求流程是常规服务请求的一个变式,如请求管理:常规服务请求中所述。
当最初保存请求时,会通知发起人关于请求的情况,并且请求会进入授权序列。该流程开始时的授权序列与常规服务请求流程中的序列相同。
流程的其余部分也与常规服务请求非常类似,并且包括可以根据需要添加步骤的位置以包含采购和交付流程。